← Back to Architecture Blueprint

AI Support Automation Architecture

The AI Support Automation Architecture defines how automation first support systems handle customer requests through conversational interfaces, workflow orchestration, knowledge retrieval, and controlled escalation into human service operations.

Architecture Overview

This architecture is designed to resolve high volume customer requests through automation before routing issues into live support operations. It combines conversational AI, workflow automation, knowledge systems, and service operations into a coordinated support model.

The goal is not simply to reduce human contact volume. The goal is to improve service consistency, speed up resolution for routine requests, and reserve human support capacity for issues that require judgment, exception handling, or direct customer relationship management.

Architecture Diagram

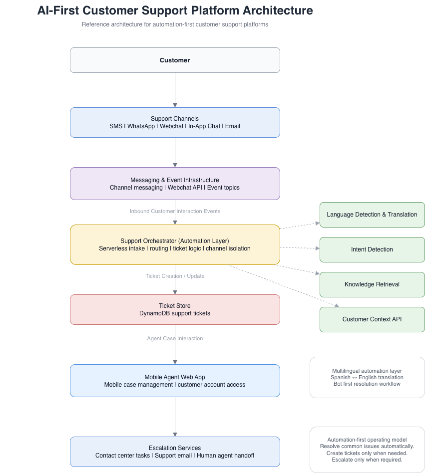
AI Support Automation Architecture

Architecture Explanation

The AI Support Automation Architecture begins at digital customer entry points such as messaging, chat, SMS, web interfaces, or app based support flows. These channels feed customer input into conversational systems that classify intent, collect relevant details, and determine whether an issue can be resolved through automation.

Knowledge systems provide answer retrieval, policy guidance, and structured service information that can be surfaced to both customers and agents. Workflow automation services execute operational tasks such as validating account conditions, creating tickets, sending notifications, or triggering downstream service actions.

When requests fall outside automation policy or confidence thresholds, the system routes them into human support operations with preserved context. This reduces customer effort by preventing restarts and allows agents to begin from a more informed operational position.

This architecture supports a practical automation first service model where AI improves speed, consistency, and operational efficiency while still preserving deliberate escalation paths for high value or high complexity interactions.

Cost Model

This architecture uses a startup oriented serverless cost model designed to keep idle infrastructure cost low while scaling with interaction volume.

Estimated Monthly Infrastructure Cost
AI Support Automation Cost Model
Estimated Platform Cost

Messaging infrastructure, serverless compute, language detection and translation, AI intent detection and knowledge retrieval, ticket data storage, and monitoring combine to an estimated platform cost of approximately $600 per month.

Scalability Model

Because the architecture is built around serverless services, infrastructure cost scales with interaction volume rather than fixed baseline capacity.

Operational Impact

The source architecture positions automation as the primary handler for repetitive support requests such as account information, service status checks, troubleshooting, and frequently asked questions.

Operational Metrics
Automation and Staffing Impact
Automation Impact

The source model estimates approximately 25,000 monthly interactions, with an automated resolution rate of ~60%. That means roughly 15,000 interactions are resolved through automation and approximately 10,000 require human handling.

Staffing Impact

Assuming a conservative $4 handling cost per human support ticket, the automation model avoids approximately $60,000 per month in support handling cost that would otherwise require human staffing.

Net Operational Impact

With platform cost at approximately $600 per month and avoided support handling cost at approximately $60,000 per month, the estimated net operational impact is approximately $59,400 in monthly savings.

Business Impact

This architecture demonstrates that automation first support can improve both service accessibility and operating leverage when designed with controlled escalation rather than rigid containment.

Business Impact
Why This Architecture Matters
Multilingual Workforce Impact

Because the platform automatically translates interactions between Spanish speaking customers and English speaking agents, it reduces the need for a large bilingual workforce while still supporting consistent customer access.

Mobile Workforce Efficiency

The source design supports a mobile first support workforce, allowing agents to manage cases directly from smartphones through a support web application. This improves staffing flexibility and reduces dependence on traditional desktop support environments.

Business Outcome
  • Lower operational support cost
  • Faster resolution of routine requests
  • Improved accessibility for Spanish speaking customers
  • Scalable support growth without proportional staffing increases
  • Higher value use of human support agents

Architecture Decision Record

Architecture Decision Record
ADR 001 — Automation First, Not Automation Only
Decision

Automation should act as the first operational response layer for support interactions, but human escalation must remain an intentional part of the design.

Reason

This preserves service quality for complex cases and prevents brittle support experiences caused by over-reliance on automation.

Impact
  • Improved automation efficiency for routine support requests
  • Protected escalation path for high complexity interactions
  • Better balance between cost control and service quality
Architecture Decision Record
ADR 002 — Knowledge Retrieval Must Be Operationally Grounded
Decision

AI generated responses should be grounded in approved service knowledge, documented workflows, and operational policy sources rather than unconstrained generation.

Reason

This improves consistency, trust, and support accuracy across automation and agent support experiences.

Impact
  • Higher confidence in automated responses
  • Better alignment with operational policy and knowledge sources
  • Reduced risk of inconsistent or incorrect support guidance
Architecture Decision Record
ADR 003 — Escalation Must Preserve Interaction Context
Decision

When automation cannot resolve a request, all relevant interaction context, captured inputs, and workflow status should transfer into the human support path.

Reason

Preserving context reduces customer repetition and improves agent effectiveness during escalation handling.

Impact
  • Lower customer effort during escalation
  • Faster agent understanding of support cases
  • Better continuity between automation and human operations

Related Architectures

Customer Experience Operating System

The master architecture model that connects channels, automation systems, service operations, CRM platforms, and intelligence layers into one coordinated CX system.

CX Intelligence Pipeline Architecture

Explains how interaction data flows through analytics pipelines to produce operational signals, QA insights, trend detection, and customer health intelligence.

Service Operations Integration Layer

Defines how case management, QA review, SLA monitoring, and escalation workflows coordinate service execution across the support organization.